Byte Sized Mdash Do

Images for Byte Sized Mdash Do

I fucking hate what AI has done to the em dash : r/ChatGPT, image size:640x1328
I fucking hate what AI has done to the em dash : r/ChatGPT
image size: 640x1328
Let's talk about the em dash (—) and AI. I saw a post where someone claimed  that if they saw an em dash (—) in your post, then you're using AI. I, image size:1080x1080
Let's talk about the em dash (—) and AI. I saw a post where someone claimed that if they saw an em dash (—) in your post, then you're using AI. I
image size: 1080x1080
Using em dashes and oxford commas in writing, image size:1080x1080
Using em dashes and oxford commas in writing
image size: 1080x1080
This morning I spent some time reflecting on the slow and quiet creep of  the dash into our everyday writing. It's the sort of thing you might not  notice unless you're looking, image size:1280x1280
This morning I spent some time reflecting on the slow and quiet creep of the dash into our everyday writing. It's the sort of thing you might not notice unless you're looking
image size: 1280x1280
What is the Difference Between an Em Dash and an En Dash, image size:2500x2500
What is the Difference Between an Em Dash and an En Dash
image size: 2500x2500
Types of dashes and their uses, image size:1080x1214
Types of dashes and their uses
image size: 1080x1214
Let's talk about the em dash (—) and AI. I saw a post where someone claimed  that if they saw an em dash (—) in your post, then you're using AI. I, image size:1158x2048
Let's talk about the em dash (—) and AI. I saw a post where someone claimed that if they saw an em dash (—) in your post, then you're using AI. I
image size: 1158x2048
Em Dash (—) When to Use an Em Dash (Long Dash) • 7ESL, image size:1879x2048
Em Dash (—) When to Use an Em Dash (Long Dash) • 7ESL
image size: 1879x2048
You're missing the point. The normal dashes are - The ones AI uses are — 🤣  that's the difference! She's saying — instead of - is a sign of AI. Not the  use of dashes., image size:1290x1241
You're missing the point. The normal dashes are - The ones AI uses are — 🤣 that's the difference! She's saying — instead of - is a sign of AI. Not the use of dashes.
image size: 1290x1241
Mastering the Em Dash: A Guide to Perfect Punctuation, image size:720x1280
Mastering the Em Dash: A Guide to Perfect Punctuation
image size: 720x1280
Women's Momentum DASH Curling Shoes (Double Grippers), image size:1024x1024
Women's Momentum DASH Curling Shoes (Double Grippers)
image size: 1024x1024
Understanding Em Dashes in AI Text Generation, image size:1005x1461
Understanding Em Dashes in AI Text Generation
image size: 1005x1461
Stop AI-Shaming Our Precious, Kindly Em Dashes—Please - The Ringer, image size:2560x2560
Stop AI-Shaming Our Precious, Kindly Em Dashes—Please - The Ringer
image size: 2560x2560
How to remove em-dashes on ChatGPT: A step-by-step guide | Ruben Hassid  posted on the topic | LinkedIn, image size:720x1280
How to remove em-dashes on ChatGPT: A step-by-step guide | Ruben Hassid posted on the topic | LinkedIn
image size: 720x1280
The Em Dash Is Not a Sign of AI. Stop being overly reactive and silly! | by  Brian Tubbs | Blow Your Stack | Medium, image size:1200x673
The Em Dash Is Not a Sign of AI. Stop being overly reactive and silly! | by Brian Tubbs | Blow Your Stack | Medium
image size: 1200x673
Short-form content secrets: how beauty brands are dominating social media  with bite-sized brilliance – Rareview, image size:1080x1920
Short-form content secrets: how beauty brands are dominating social media with bite-sized brilliance – Rareview
image size: 1080x1920
Understanding the Versatile M Dash in Writing, image size:1080x1920
Understanding the Versatile M Dash in Writing
image size: 1080x1920
To my dearest em dash : r/AO3, image size:1080x1844
To my dearest em dash : r/AO3
image size: 1080x1844
How to Set Up a Make Workflow for Generating Quote Graphics - Bannerbear, image size:2000x1250
How to Set Up a Make Workflow for Generating Quote Graphics - Bannerbear
image size: 2000x1250
internal/main/run_main_module.js:17:47 code: 'MODULE_NOT_FOUND', · Issue  #114 · plotly/dash-component-boilerplate, image size:2334x1044
internal/main/run_main_module.js:17:47 code: 'MODULE_NOT_FOUND', · Issue #114 · plotly/dash-component-boilerplate
image size: 2334x1044
How to create a long dash in Google Docs - TechRepublic, image size:1200x900
How to create a long dash in Google Docs - TechRepublic
image size: 1200x900
SEASONING NO SLT TBL BLND 500CT MDASH - Gordon Restaurant Market, image size:1000x1000
SEASONING NO SLT TBL BLND 500CT MDASH - Gordon Restaurant Market
image size: 1000x1000
How to Type an Em Dash Easily, image size:1080x1920
How to Type an Em Dash Easily
image size: 1080x1920
What the fuck does THIS mean? : r/DiscoElysium, image size:719x1223
What the fuck does THIS mean? : r/DiscoElysium
image size: 719x1223
SEASONING NO SLT TBL BLND 500CT MDASH - Gordon Restaurant Market, image size:1000x1000
SEASONING NO SLT TBL BLND 500CT MDASH - Gordon Restaurant Market
image size: 1000x1000
Hyphen, En Dash, Em Dash, Minus « FontShop Blog, image size:1370x768
Hyphen, En Dash, Em Dash, Minus « FontShop Blog
image size: 1370x768
Em dashes are not a sign of ai writing, image size:1152x1440
Em dashes are not a sign of ai writing
image size: 1152x1440
Em Dashes, Hyphens and Spotting AI Writing - Plagiarism Today, image size:1200x675
Em Dashes, Hyphens and Spotting AI Writing - Plagiarism Today
image size: 1200x675
SEASONING NO SLT TBL BLND 500CT MDASH - Gordon Restaurant Market, image size:1000x1000
SEASONING NO SLT TBL BLND 500CT MDASH - Gordon Restaurant Market
image size: 1000x1000
Versatile Usage of the Em Dash in Writing, image size:1080x1920
Versatile Usage of the Em Dash in Writing
image size: 1080x1920
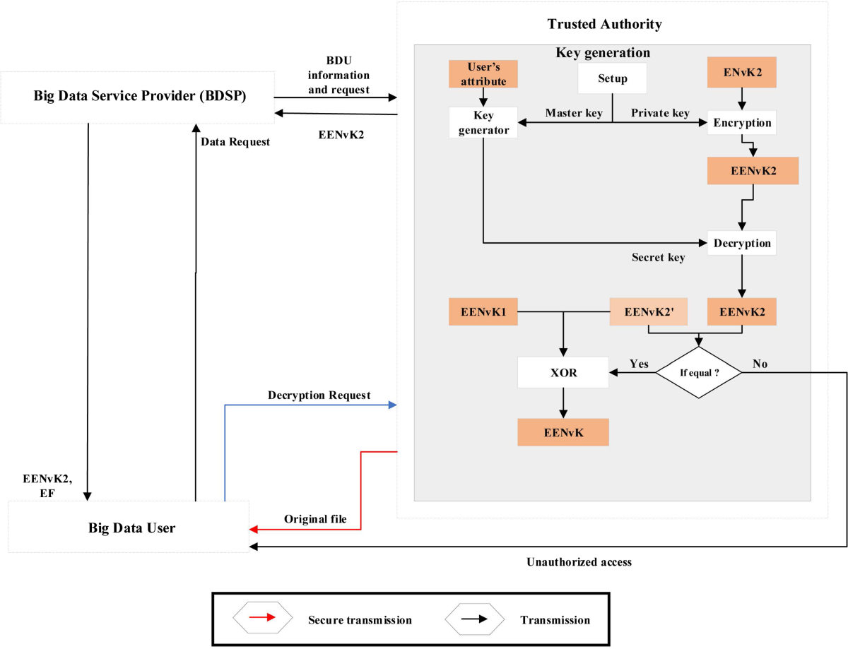
PPSecS: Privacy-Preserving Secure Big Data Storage in a Cloud Environment |  Arabian Journal for Science and Engineering, image size:685x1316
PPSecS: Privacy-Preserving Secure Big Data Storage in a Cloud Environment | Arabian Journal for Science and Engineering
image size: 685x1316
Hyphens, En Dashes, and Em Dashes | by Yu-Shen | The Writing Cooperative, image size:1200x800
Hyphens, En Dashes, and Em Dashes | by Yu-Shen | The Writing Cooperative
image size: 1200x800
Understanding the EM Dash: Writing Tips and Techniques, image size:1014x1473
Understanding the EM Dash: Writing Tips and Techniques
image size: 1014x1473
Should We Stop Using the Em Dash Because AI Favors It? No! | by Jaime L.  Brockway | Medium, image size:1400x807
Should We Stop Using the Em Dash Because AI Favors It? No! | by Jaime L. Brockway | Medium
image size: 1400x807
MS Dash Repair possible? - Repair - OGXbox.com, image size:849x997
MS Dash Repair possible? - Repair - OGXbox.com
image size: 849x997
With the Em Dash, A.I. Embraces a Fading Tradition - The New York Times, image size:1600x900
With the Em Dash, A.I. Embraces a Fading Tradition - The New York Times
image size: 1600x900
How to remove em-dashes on ChatGPT: A step-by-step guide | Ruben Hassid  posted on the topic | LinkedIn, image size:1152x720
How to remove em-dashes on ChatGPT: A step-by-step guide | Ruben Hassid posted on the topic | LinkedIn
image size: 1152x720
A Brief History of the Em Dash - by Thao Thai, image size:2560x1684
A Brief History of the Em Dash - by Thao Thai
image size: 2560x1684
Are em dashes really a telltale sign of AI writing?, image size:1200x675
Are em dashes really a telltale sign of AI writing?
image size: 1200x675
MySword Change Log, image size:768x1280
MySword Change Log
image size: 768x1280
How to Use a Dash Correctly: En Dash vs. Em Dash | Grammarly, image size:1520x800
How to Use a Dash Correctly: En Dash vs. Em Dash | Grammarly
image size: 1520x800
Proofreading Tips: Dashes - Words\u0026Pictures, image size:999x846
Proofreading Tips: Dashes - Words\u0026Pictures
image size: 999x846
How to type en-dash and em-dash in Windows 7/8? - Super User, image size:849x939
How to type en-dash and em-dash in Windows 7/8? - Super User
image size: 849x939
How I use AI for more than just Google searches | Jeanette Smith posted on  the topic | LinkedIn, image size:800x1000
How I use AI for more than just Google searches | Jeanette Smith posted on the topic | LinkedIn
image size: 800x1000
How to type an em dash in Windows and macOS | Tom's Guide, image size:1600x900
How to type an em dash in Windows and macOS | Tom's Guide
image size: 1600x900
Has anyone noticed how ChatGPT tends to use em dashes frequently? They're  not on a keyboard, so it's usually a dead giveaway that something's written  by AI. : r/ChatGPT, image size:1562x1384
Has anyone noticed how ChatGPT tends to use em dashes frequently? They're not on a keyboard, so it's usually a dead giveaway that something's written by AI. : r/ChatGPT
image size: 1562x1384
27 Em Dash Royalty-Free Images, Stock Photos \u0026 Pictures | Shutterstock, image size:1500x1600
27 Em Dash Royalty-Free Images, Stock Photos \u0026 Pictures | Shutterstock
image size: 1500x1600
The Highly Versatile Em Dash | English Language Blog, image size:1416x672
The Highly Versatile Em Dash | English Language Blog
image size: 1416x672
📚 Bookmail is always good mail! looking forward to reading Diaries of  Note: 366 Lives, One Day at a Time by Shaun Usher Thank you for this copy  @Faber Books #nonfiction #nonfictiontok #nonfictionbooks ..., image size:834x1113
📚 Bookmail is always good mail! looking forward to reading Diaries of Note: 366 Lives, One Day at a Time by Shaun Usher Thank you for this copy @Faber Books #nonfiction #nonfictiontok #nonfictionbooks ...
image size: 834x1113
Em Dash, En Dash and Hyphen: The Guide I Needed (and maybe you do too), image size:1279x720
Em Dash, En Dash and Hyphen: The Guide I Needed (and maybe you do too)
image size: 1279x720
Delicious Banana Chocolate Muffins Recipe, image size:1080x1920
Delicious Banana Chocolate Muffins Recipe
image size: 1080x1920
Don't Let AI Ruin the Em Dash - WSJ, image size:1200x720
Don't Let AI Ruin the Em Dash - WSJ
image size: 1200x720
Muse Dash Nocturne Bloodheir Buro Reflective Badge, image size:1200x1200
Muse Dash Nocturne Bloodheir Buro Reflective Badge
image size: 1200x1200
Dash it all - lullabies \u0026 alarms, image size:1500x750
Dash it all - lullabies \u0026 alarms
image size: 1500x750
Em Dashes vs. En Dashes: How to Use Each | Moms Who Write, image size:1920x1080
Em Dashes vs. En Dashes: How to Use Each | Moms Who Write
image size: 1920x1080
Em-dash, En-dash, and Hyphen: A Quick Guide — Black Anvil Books, image size:1024x1024
Em-dash, En-dash, and Hyphen: A Quick Guide — Black Anvil Books
image size: 1024x1024
Powertune Digital Mini Dash, image size:1500x1084
Powertune Digital Mini Dash
image size: 1500x1084
MySword Change Log, image size:768x1280
MySword Change Log
image size: 768x1280
MySword Change Log, image size:768x1280
MySword Change Log
image size: 768x1280
Measurements, image size:893x1125
Measurements
image size: 893x1125
Stop AI-Shaming Our Precious, Kindly Em Dashes—Please - The Ringer, image size:2560x2560
Stop AI-Shaming Our Precious, Kindly Em Dashes—Please - The Ringer
image size: 2560x2560
Cisco Security Cloud Control Management: FDM-Managed - Cisco Security  Analytics and Logging [Cisco Security Cloud Control] - Cisco, image size:3702x3203
Cisco Security Cloud Control Management: FDM-Managed - Cisco Security Analytics and Logging [Cisco Security Cloud Control] - Cisco
image size: 3702x3203
Contribute to the M Dash – M.M.LaFleur, image size:1000x1000
Contribute to the M Dash – M.M.LaFleur
image size: 1000x1000
For future reference but maybe not. · GitHub, image size:900x900
For future reference but maybe not. · GitHub
image size: 900x900
Forget AGI—Sam Altman celebrates ChatGPT finally following em dash  formatting rules - Ars Technica, image size:1200x675
Forget AGI—Sam Altman celebrates ChatGPT finally following em dash formatting rules - Ars Technica
image size: 1200x675
Help With Updating Old Hard Modded Xbox - Hardware Mods - OGXbox.com, image size:1920x1080
Help With Updating Old Hard Modded Xbox - Hardware Mods - OGXbox.com
image size: 1920x1080
South Metro Standard March 2025 by SportsTalkMedia - Issuu, image size:2551x3309
South Metro Standard March 2025 by SportsTalkMedia - Issuu
image size: 2551x3309
Red flag warning issued for Los Angeles County until Saturday night —  enhanced fire threat – San Gabriel Valley Tribune, image size:1800x1800
Red flag warning issued for Los Angeles County until Saturday night — enhanced fire threat – San Gabriel Valley Tribune
image size: 1800x1800
PPSecS: Privacy-Preserving Secure Big Data Storage in a Cloud Environment |  Arabian Journal for Science and Engineering, image size:1200x919
PPSecS: Privacy-Preserving Secure Big Data Storage in a Cloud Environment | Arabian Journal for Science and Engineering
image size: 1200x919
MySword Change Log, image size:768x1280
MySword Change Log
image size: 768x1280
Cyber Insurance: What Businesses Really Need to Know (Before It's Too Late), image size:1279x720
Cyber Insurance: What Businesses Really Need to Know (Before It's Too Late)
image size: 1279x720
How To Route Web Traffic Securely Without a VPN Using a SOCKS Tunnel |  DigitalOcean, image size:754x1174
How To Route Web Traffic Securely Without a VPN Using a SOCKS Tunnel | DigitalOcean
image size: 754x1174
3. For Data Conversion Specialists, image size:1200x1300
3. For Data Conversion Specialists
image size: 1200x1300
PPSecS: Privacy-Preserving Secure Big Data Storage in a Cloud Environment |  Arabian Journal for Science and Engineering, image size:1080x1920
PPSecS: Privacy-Preserving Secure Big Data Storage in a Cloud Environment | Arabian Journal for Science and Engineering
image size: 1080x1920
Budget-Friendly Grocery Haul for a Family of Five, image size:1362x1288
Budget-Friendly Grocery Haul for a Family of Five
image size: 1362x1288
Has anyone noticed how ChatGPT tends to use em dashes frequently? They're  not on a keyboard, so it's usually a dead giveaway that something's written  by AI. : r/ChatGPT, image size:1108x1424
Has anyone noticed how ChatGPT tends to use em dashes frequently? They're not on a keyboard, so it's usually a dead giveaway that something's written by AI. : r/ChatGPT
image size: 1108x1424
South Metro Standard March 2025 by SportsTalkMedia - Issuu, image size:1024x866
South Metro Standard March 2025 by SportsTalkMedia - Issuu
image size: 1024x866
Basic ideas of Particle Physics.. A Klong Meson – M Dash Foundation: C Cube  Learning, image size:2048x1152
Basic ideas of Particle Physics.. A Klong Meson – M Dash Foundation: C Cube Learning
image size: 2048x1152
HHC Hospitality GE+A Program Month 2 (guestVoice Marriott Bonvoy focus)  PARTICIPANT PRE WORK 12-13-2024.pptx, image size:1987x908
HHC Hospitality GE+A Program Month 2 (guestVoice Marriott Bonvoy focus) PARTICIPANT PRE WORK 12-13-2024.pptx
image size: 1987x908
Characters, Special HTML coding, entity names, ASCII encoding, unicode,  square bracket _ 221017 _ _, image size:1080x1920
Characters, Special HTML coding, entity names, ASCII encoding, unicode, square bracket _ 221017 _ _
image size: 1080x1920
DIY Grooming for Poodle Breeds: Tips and Tricks, image size:2038x1433
DIY Grooming for Poodle Breeds: Tips and Tricks
image size: 2038x1433
فصل 2 \u003cBR\u003eSection B \u003cBR\u003eExpressing Units, image size:1280x1024
فصل 2 \u003cBR\u003eSection B \u003cBR\u003eExpressing Units
image size: 1280x1024
BSAlign: a library for nucleotide sequence alignment | bioRxiv, image size:1024x768
BSAlign: a library for nucleotide sequence alignment | bioRxiv
image size: 1024x768
PPT - Unicode PowerPoint Presentation, free download - ID:5037963, image size:1200x988
PPT - Unicode PowerPoint Presentation, free download - ID:5037963
image size: 1200x988
Securing the future: exploring post-quantum cryptography for authentication  and user privacy in IoT devices | Cluster Computing, image size:1024x966
Securing the future: exploring post-quantum cryptography for authentication and user privacy in IoT devices | Cluster Computing
image size: 1024x966
Black body radiation, Quantum Lecture 1. – M Dash Foundation: C Cube  Learning, image size:1200x1200
Black body radiation, Quantum Lecture 1. – M Dash Foundation: C Cube Learning
image size: 1200x1200
Stop The Scroll w/ Brianna Doe — Podcast — Apple Podcasts, image size:1005x1461
Stop The Scroll w/ Brianna Doe — Podcast — Apple Podcasts
image size: 1005x1461
Chapter 10: Virtual Memory, image size:2224x1668
Chapter 10: Virtual Memory
image size: 2224x1668
DiSC: A Distributed Single-Linkage Hierarchical Clustering Algorithm using  MapReduce, image size:1400x1035
DiSC: A Distributed Single-Linkage Hierarchical Clustering Algorithm using MapReduce
image size: 1400x1035
A Working Mum's Day in the Life from 7:30 to 2:30, image size:1536x1024
A Working Mum's Day in the Life from 7:30 to 2:30
image size: 1536x1024
Previous bookmarks · GitHub, image size:1462x1012
Previous bookmarks · GitHub
image size: 1462x1012
TryHackMe: Different CTF Writeup | Tanishq Chaudhary | Medium, image size:1600x900
TryHackMe: Different CTF Writeup | Tanishq Chaudhary | Medium
image size: 1600x900
Substack and Retail's New Media Era | Future Commerce Insiders, image size:2048x1152
Substack and Retail's New Media Era | Future Commerce Insiders
image size: 2048x1152
Digital sovereignty gets real🌍 avatar-ing👤 claude 4 arrives🧠🛡️ io💍 veo  3 ripples🎬🌊😲 BAGEL🥯 universal geometry of embeddings🌌 cyborg  jellyfish🪼 chessboxing♟️🥊 #2025.21, image size:1020x814
Digital sovereignty gets real🌍 avatar-ing👤 claude 4 arrives🧠🛡️ io💍 veo 3 ripples🎬🌊😲 BAGEL🥯 universal geometry of embeddings🌌 cyborg jellyfish🪼 chessboxing♟️🥊 #2025.21
image size: 1020x814
Digital sovereignty gets real🌍 avatar-ing👤 claude 4 arrives🧠🛡️ io💍 veo  3 ripples🎬🌊😲 BAGEL🥯 universal geometry of embeddings🌌 cyborg  jellyfish🪼 chessboxing♟️🥊 #2025.21, image size:1484x1317
Digital sovereignty gets real🌍 avatar-ing👤 claude 4 arrives🧠🛡️ io💍 veo 3 ripples🎬🌊😲 BAGEL🥯 universal geometry of embeddings🌌 cyborg jellyfish🪼 chessboxing♟️🥊 #2025.21
image size: 1484x1317

Random Photos